Design of RedFlame
This document describes the design of RedFlame version 0.1.1.
Instructions
Create an introductory paragraph or more that describes your application at the highest level. Several docs include this intro; the Design doc, User Guide, Manpage and this Top level index page. Modify contents in docs/src/include/introduction.rst and then eliminate this admonition from there.
RedFlame is a high performance application that …
This document is primarily for developers maintaining the application itself, however, other interested developers and engineers may find it useful.
User Story
As a user of RedFlame, I want to:
TBS
TBS
TBS
Design Goals
Important application design goals and constraints:
Goal 1
Goal 2
System Context
Instructions
In this section describe the application’s position in the context of a larger system of applications, if such is the case. Then eliminate this admonition from the design-doc.rst file. If your application is more of a standalone application then just delete this section, as the next section covers application context.
RedFlame is a high performance C++ application that is part of a larger system.

Figure: System Context View
Be aware that the above figure is a simplified approximation of the actual system.
Application Context
Instructions
In this section describe the application’s view of its processing context. Create or modify the following diagram to agree with your app. Then eliminate this admonition from the design-doc.rst file.
The following figure shows RedFlame’s view of its processing environment.

Figure: Application Context Diagram
<Add text describing context. Should mention all items shown on context diagram.>
Interfaces
RedFlame communicates with several external components over several interfaces. This section briefly identifies those interfaces and the type of messages associated with each.
As seen in the application context diagram above, RedFlame interfaces with the following external components:
Interface 1
Protocol
Messages
Interface 2
Protocol
Messages
Design
The design is a C++ single process application with multiple threads. C++ is used due to its performance characteristics. This section presents the major design elements.
<Add more description>
Processing Flow
<Describe processing flow to agree with diagram>

Figure: Processing Flow
Instructions
A sampling of important design elements are given below and should be discussed in most any design. Eliminate those that are not appropriate for your application. Add elements that might be missing. Note that you must add your own elements that focus on the significant processing which is the purpose of your application. For example a satellite processing application might have a design element called SatelliteManager.
Command Line
TBS
Startup/Shutdown
TBS
Logging Design
TBS
Memory Management
TBS
Global Data
TBS
Threads
TBS
Security
TBS
Timers
TBS
Properties
TBS
Configuration
TBS
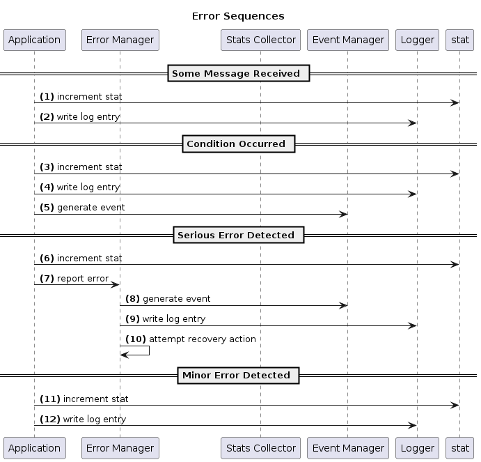
Error Handling
TBS

Figure: Error Sequence Diagram
State Management
TBS

Figure: State Diagram
Statistics
TBS
Persistence
TBS
Library General
TBS
Library CODEC
TBS
CRC Cards
This section presents the high level identification of the major classes in RedFlame. First a static UML class diagram is presented. Then each major class, in its own paragraph is presented using the CRC cards design methodology.
CRC cards is succinct methodology for object oriented designs where CRC stands for classes, responsibilities, and collaborations. CRC cards are used to discover, collect and document class information. Using CRC cards, each card represents a class and its properties, and is shown in its own paragraph. See Extreme Programming CRC Cards or wikipedia.

Figure: Static Class Diagram
LogManager CRC Card
TBS
ErrorManager CRC Card
TBS
Quality Attributes
This section identifies the quality attributes that are most important in this design. The first group of elements are considered the higher priority concerns for the design of this application.
Instructions
Modify this section appropriate for your application.
The following quality attributes are less of a concern in this design:
Collateral Design
Language
Implementation language is C++.
Building
Uses the standard project build architecture.
COTS
Links with COTS gRPC community library.
Packaging
Packaged as an RPM.
Automated Unit Testing
Classes are unit tested using the COTS doctest framework.
Automated Component Testing
TBS
Automated Integration Testing
TBS